Overview
At Bucketplace (오늘의집), increased iteration velocity and production tuning coverage by launching tuned parameters on SERP and CPLP, targeting CTR/CVR improvements without harming other metrics.
Key Achievements
- Publication: Accepted to CIKM'25 Applied Research Track (DOI: 10.1145/3746252.3761496)
- Patent: Patent applied
- Production Impact: Launched tuned parameters >5x on SERP and >3x on CPLP
- Online A/B Results: SERP CTR +0.95%, Click/Query +1.23%; CPLP CTCVR +1.10%, Purchase/Query +1.62%
- Domain Expansion: Expanded into the AD domain and adopted as common Search Team stack
Technical Approach
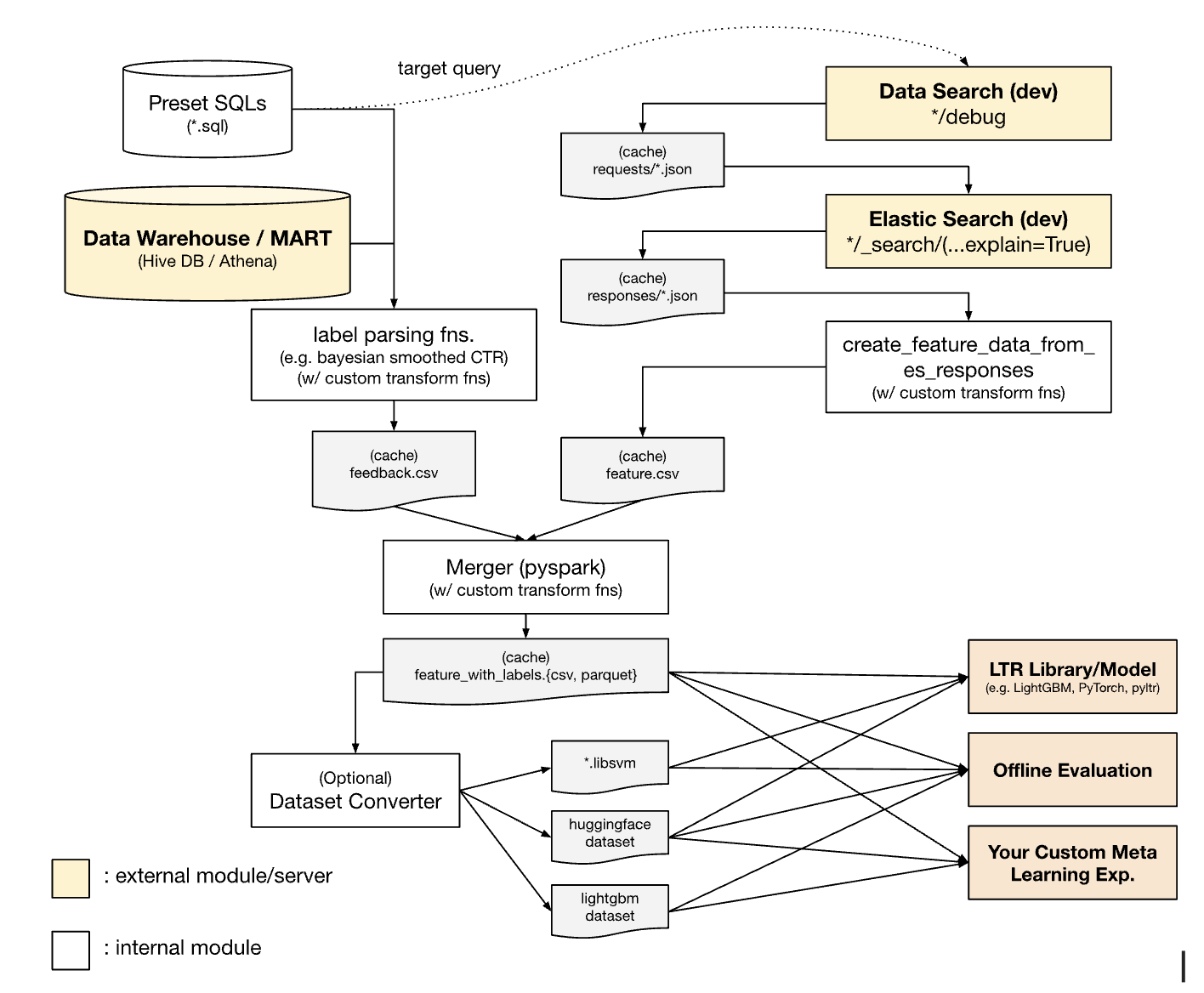
Framework Architecture
MOHPER is a multi-objective hyperparameter optimization framework that automatically tunes ElasticSearch ranking parameters while balancing multiple business metrics simultaneously.

Core Components
- Multi-Objective Optimization: Bayesian optimization with Optuna/Ray Tune, jointly optimizing CTR, CVR, and other metrics to avoid “whack-a-mole” metric trade-offs
- Transform Functions: Custom conversion functions mapping raw signals to ranking scores, enabling fine-grained control over how features influence search ranking
- Safety Guardrails: Each optimization run ensures no significant degradation in non-target metrics before promotion to production

Algorithm Flow
The optimization loop follows:
- Sample hyperparameter configuration via Bayesian optimization
- Construct ElasticSearch QueryDSL with sampled parameters
- Evaluate against offline metrics (simulated click/purchase)
- Update surrogate model and propose next configuration
- Promote best configuration to online A/B test

Production Deployment
- Launched tuned parameters >5x on SERP and >3x on CPLP
- Each optimization targeted CTR/CVR improvements while ensuring other metrics were not harmed
- Expanded the framework into the AD domain and integrated it as common stack for the Search Team
- Nominated for Bucketplace Engineering Awards


Tech Stack
- AutoML: Optuna, Ray Tune
- Optimization: Bayesian Optimization, Multi-Objective (Pareto)
- Search: ElasticSearch QueryDSL
- Configuration: Hydra-core
- Orchestration: Airflow, Katib
- Evaluation: Offline simulation + Online A/B testing
Period
October 2023 - January 2025 | Bucketplace (오늘의집)
Publications
- Jungbae Park, Heonseok Jang - “MOHPER: Multi-objective Hyperparameter Optimization Framework for E-commerce Retrieval System” (CIKM 2025, Applied Research Track; arXiv:2503.05227; DOI: 10.1145/3746252.3761496)
Talks
- CIKM 2025: Oral presentation at the Applied Research Track
- Bucketplace Internal: “AutoML for Retrieval (ElasticSearch) System Tutorials” (2024.10.24)

